Toilet usage situation Monitoring System(TMS)
Overview †
- 遠隔でトイレ施設(以下、個室という)の利用状況を確認し、利用中断を促す各施策を施すためのシステムです。
- 機能要件
1. 個室内の利用状況を外部から確認できる
2. 複数のセンサーを用い、個室内の利用状況を予測できる
3. 個室利用者に対して速やかに退去するように促すことができる
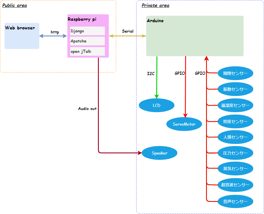
System configuration †
Appearance †
Device list †
Arduino spec †
arduino †
library †
sensor †
user interface †
Raspberry pi spec †
raspberry pi †
os †
library †
user interface †
Command list †
TMSではwebにて下記の操作コマンドを送信することで処理を実行します。
wiki manual †
最新の20件
2018-12-26
2018-12-25
2018-12-14
2018-12-13
今日の14件
- counter: 657
- today: 2
- yesterday: 1
- online: 1